
Российская компания Smart Engines представила ИИ-агента «ИИгорь» для мгновенного добавления новых типов документов в систему распознавания. Он работает с формами, анкетами, опросниками с печатным и рукописным заполнением более чем на ста языках. Автоматическая шаблонизация с помощью ИИ-агента будет занимать секунды. «ИИгорь» интегрирован в новую версию программного решения Smart Document Engine 3.2.
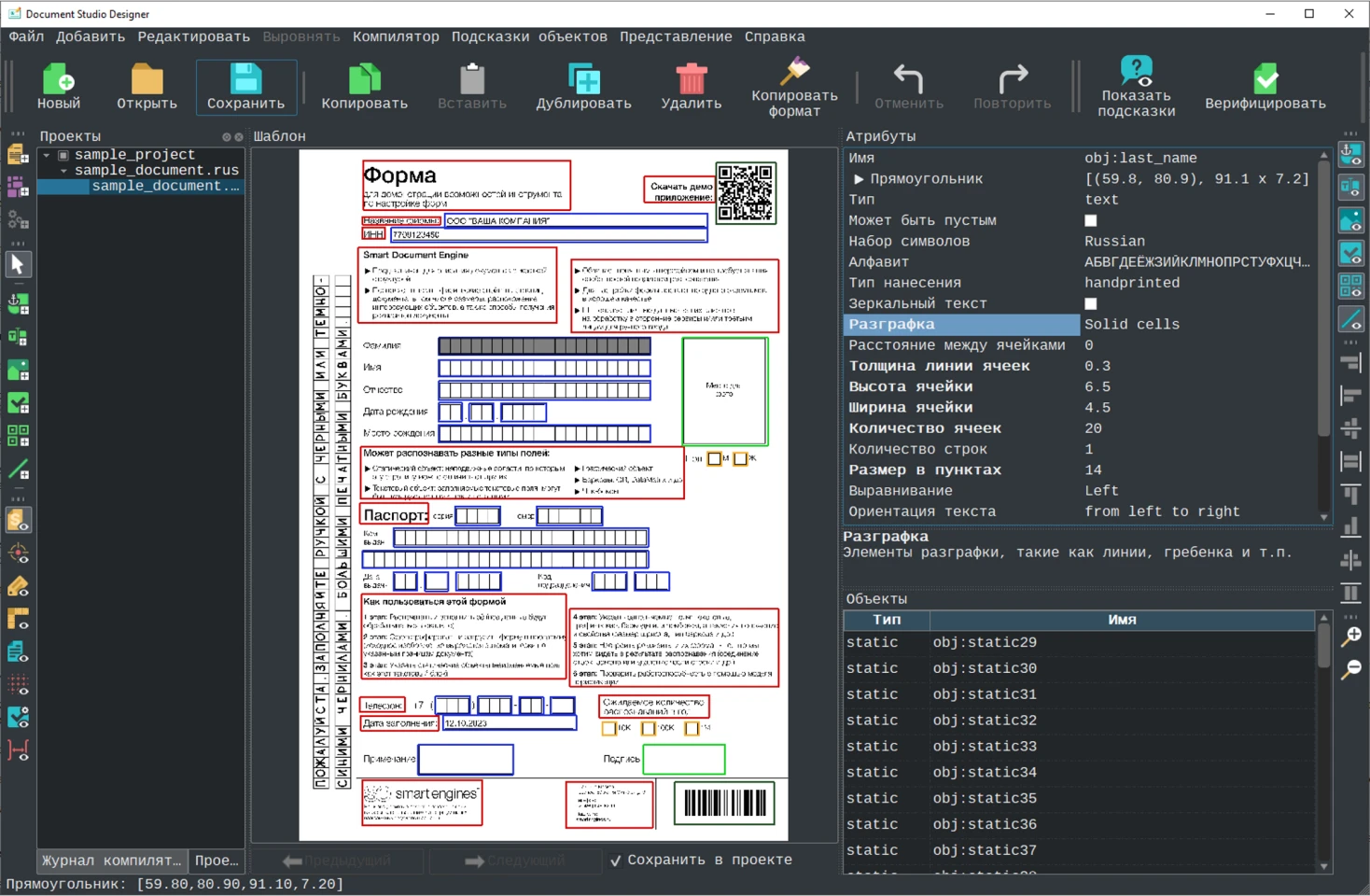
Ежедневно банкам, страховым компаниям, госучреждениям и компаниям-интеграторам приходится обрабатывать огромные массивы документов. Помимо типовых форм, уже преднастроенных в системе распознавания – таких как счета, УПД или бухгалтерский баланс – в потоке присутствуют нестандартные документы, сделанные компаниями по собственным правилам и регламентам. Раньше для добавления нового шаблона требовалось передавать вендору десятки или даже сотни примеров. Теперь достаточно загрузить в систему всего одно фото или скан документа: «ИИгорь» автоматически определит расположение статических элементов, штрихкодов, чекбоксов, полей с рукописным и печатным заполнением, печатей и подписей.
В основе решения лежит собственная OCR-платформа Smart Engines для распознавания печатного и рукописного текста. Весь технологический стек – от алгоритмов анализа структуры документов до агентных ИИ-моделей – является собственной разработкой компании, что обеспечивает высокую точность, независимость от сторонних библиотек и возможность глубокой адаптации под требования заказчика.
Разработка ИИ-агентов для настройки и распознавания документов – результат фундаментальных научных исследований компании в области Agentic AI. ИИ-агенты Smart Engines не являются «черным ящиком» и обеспечивают полную прозрачность работы. Пользователь может наблюдать за процессом настройки и получать наглядную визуализацию результата, а также точные метрики уверенности алгоритмов.
«В документообороте любой крупной компании постоянно появляются новые кастомные формы – заявления, внутренние бланки, отчеты. Передавать каждый такой документ вендору на дообучение ИИ-модели долго и дорого, поэтому на практике это всегда было узким местом автоматизации. Теперь «ИИгорь» полностью забирает задачу дообучения на себя: находит реквизиты, выделяет структурные элементы документа и настраивает распознавание шаблона более чем на ста языках. Мы показываем, каким может быть прикладной искусственный интеллект – решающий конкретные бизнес-задачи», – отмечает Владимир Арлазаров, генеральный директор Smart Engines, доктор технических наук.
ИИ-агент Smart Engines работает полностью автономно и локально в контуре организации и запускается на обычном компьютере сотрудника. Это гарантирует абсолютную конфиденциальность: данные документов никогда не покидают периметр организации – ни на этапе распознавания, ни на этапе добавления новой формы. Даже при создании шаблонов документов в системе распознавания ни вендор, ни третьи стороны не получают доступа к информации.
Россия, г. Москва
Адрес: 117312, Москва, проспект 60-летия Октября, 9
Телефон: +7 (495) 649-82-60
Электронная почта: api@smartengines.biz
Сайт: https://smartengines.ru
Читайте наш канал в
Telegram
:
узнавайте о главных новостях дня первыми.